В данной статье рассматривается проект «Опыт применения системы Lotsia PLM» [1] проект «История внедрения и развития «Электронного Архива Технической Документации» (ИС ЭА ТД) в ООО «ЛУКОЙЛ-Пермнефтеоргсинтез»: Долгосрочное партнерство и технологическое развитие», представленный на конкурс специалистами ООО «ЛУКОЙЛ-Пермнефтеоргсинтез» и системным интегратором — группой компаний «Русский САПР», которая является партнером «Лоции Софтвэа» и уже много лет занимается внедрением автоматизированных систем на базе Lotsia PDM PL

Внедрение и развитие электронного архива технической документации (ИС ЭА ТД) на базе Lotsia PDM PLUS
В «ЛУКОЙЛ-Пермнефтеоргсинтез» уже в течение ряда лет внедряется электронный архив технической документации на платформе Lotsia PDM PLUS [2]. При этом функционал решения постоянно расширяется. В рамках представленного на конкурс проекта [3] было в динамике продемонстрировано его устойчивое развитие.
В целях соблюдения конфиденциальности в иллюстрационных материалах в ряде случаев были изменены или удалены имена пользователей, а также идентификационные данные объектов и документов.
Платформа и разработчик
Lotsia PDM PLUS — настраиваемая объектно-ориентированная программная платформа, которая разрабатывается отечественной компанией «Лоция Софтвэа». Компания-вендор непрерывно развивает свои продукты с 1997 года.
Платформа предназначена для построения информационных систем, специализирующихся на работе с инженерно-технической документацией, при этом не ограничивает распространение и на другие виды документации.
Общество с ограниченной ответственностью «ЛУКОЙЛПермнефтеоргсинтез»: профиль предприятия ООО «ЛУКОЙЛПермнефтеоргсинтез» — одно из ведущих и высокотехнологичных нефтеперерабатывающих предприятий России. Является 100% дочерней структурой ПАО «ЛУКОЙЛ». Ведет производственную деятельность с 1958 года. Входит в топ10 крупнейших нефтеперерабатывающих заводов в России. В рабочих процессах задействовано более 2400 высококвалифицированных сотрудников. Продукция изготавливается под контролем системы менеджмента качества, сертифицированной в соответствии с требованиями международного стандарта ISO 9001. Модернизация производства и мероприятия по снижению техногенной нагрузки на окружающую среду позволяют предприятию поддерживать высокий уровень экологической безопасности. На предприятии с 2018 года используется ПО Lotsia PDM PLUS (200 лицензий). |
Системы на базе программной платформы Lotsia PDM PLUS используются более чем на 1300 предприятиях, представляющих 30 различных отраслей. Lotsia PDM PLUS включена в Единый реестр российских программ для электронных вычислительных машин и баз данных.
В базовую поставку системы входят все необходимые инструменты построения и развития прикладных решений; Lotsia PDM PLUS имеет в своем составе полный набор открытых инструментов разработки.
Цели и задачи внедрения
Целью рассматриваемого проекта являлась реализация единого электронного архива технической документации для всех инженерно-технических подразделений компании.
При этом решались следующие задачи:
- минимизация ошибок ручной обработки данных, сокращение временных затрат на выполнение однотипных действий;
- предоставление единого инструмента по обработке технической документации (ТД): загрузка, поиск, рассмотрение, поддержание актуального состояния документации;
- повышение прозрачности автоматизируемых процессов на основе выдачи поручений, автоматический учет показателей и результатов работ.
Компоненты платформы
В основе системы лежит программная платформа Lotsia PDM PLUS (рис. 1). Среди указанных компонентов наибольшую значимость имеет сервер управления бизнес-процессами и автоматизации документооборота (Workflow), благодаря которому работают основные функции системы, такие как согласование документов и выполнение поручений.

Рис. 1. Компоненты платформы
Для гибкого управления данными была выбрана СУБД Microsoft SQL Server, которая подходит для автоматизации однотипных задач, имеет функционал для гибкой настройки интеграции, а также обеспечивает возможности для удобного поиска.
При этом все данные и настройки готовой системы хранятся в базе данных, а файлы документов — в специальном защищенном хранилище (ХД).
Реализованные бизнес-процессы
В рамках проекта были автоматизированы следующие бизнес-процессы:
- загрузка и согласование рабочей документации;
- регистрация и согласование ТУ для заданий на проектирование;
- регистрация и согласование заданий на проектирование;
- ведение и согласование сметной документации;
- загрузка проектной документации;
- регистрация и согласование проекта производственных работ;
- регистрация актов-допусков;
- инструменты отчетности и поиска по всей системе;
- др.
Общая структура данных ИС ЭА ТД
Структура хранения данных системы имеет иерархический, древовидный характер. «Корнем дерева» является объект ООО «ЛУКОЙЛ-Пермнефтеоргсинтез», который отображается автоматически при запуске системы. На корневом объекте также присутствуют соответствующие вкладки, в которых представлена отчетность обо всех задачах, где пользователь принимает участие или следит за их выполнением (рис. 2).

Рис. 2. Общая структура данных ИС ЭА ТД
Основные формы регистрации работ
Регистрация основной технической документации происходит с папки Эл Архив ТД (рис. 3). Доступность кнопок для взаимодействия может отличаться у каждого сотрудника в зависимости от его роли.

Рис. 3. Формы папки Эл Архив ТД
Аналогичная упрощенная форма доступна и с объектов производства или объекта предприятия (рис. 4).

Рис. 4. Упрощенная форма для регистрации
Структура данных электронного архива
Под объектом производства расположена полная структура объектов технической документации (рис. 5). Для просмотра пользователям доступны задания на проектирование, проекты ППР, акты допуска, технологические документы, заказная техническая документация и др.

Рис. 5. Полная структура объектов технической документации
Техническая документация распределяется внутри проектов подразделений предприятия (ОКС, прочих).
Задание на проектирование
Задание на проектирование (ЗП) регистрируется в системе с целью осуществления заявки на заказ проектно-сметной документации подразделением-заказчиком в подразделение-источник, а следовательно, является основой для создания проектов.
Регистрация задания на проектирование (рис. 6) осуществляется нажатием кнопки Задание на проектирование. Если кнопка была нажата с производства или объекта предприятия, то их атрибуты будут автоматически подставлены в форму регистрации.

Рис. 6. Регистрация задания на проектирование
При регистрации задания исполнитель должен заполнить обязательные поля, выбрать необходимые атрибуты и, в случае необходимости, выбрать из справочника инвестиционные проекты или основания для проектирования.
Процесс регистрации задания для отделов ОКС и ПКО (рис. 7) аналогичен обычному, но имеет небольшие отличия, свойственные отделам.


Рис. 7. Регистрация задания на проектирование для отделов ОКС и ПКО
Если действие по регистрации осуществляется с объекта ОКС или ПКО, то при этом соответствующее подразделение будет подставлено автоматически.
В случае с ОКС из справочника выбирается менеджер ОКС, а в нижнем списке необходимо выбрать один инвестиционный проект.
При выборе отдела ПКО имеется возможность выбора ГИПа ПКО с необходимостью выбора основания для проектирования.
После нажатия на кнопку Зарегистрировать задание на проектирование (рис. 8) успешно появляется в структуре объекта предприятия. В дальнейшем в него могут быть внесены изменения, загружены документы, оно может быть клонировано и отправлено на согласование. Большинство операций по работе с заданием на проектирование доступно только сотруднику, создавшему задание на проектирование, и начальнику его подразделения.

Рис. 8. Карточка задания на проектирование
После регистрации задания на проектирование его автор может добавить папку, в которой в дальнейшем будут храниться документы приложений или исходные данные (рис. 9).

Рис. 9. Создание папки документов для задания на проектирование
Автор задания на проектирование может отредактировать название папки, а кроме того, удалить ее вместе со всем содержимым. Структура подпапок также регулируется автором.
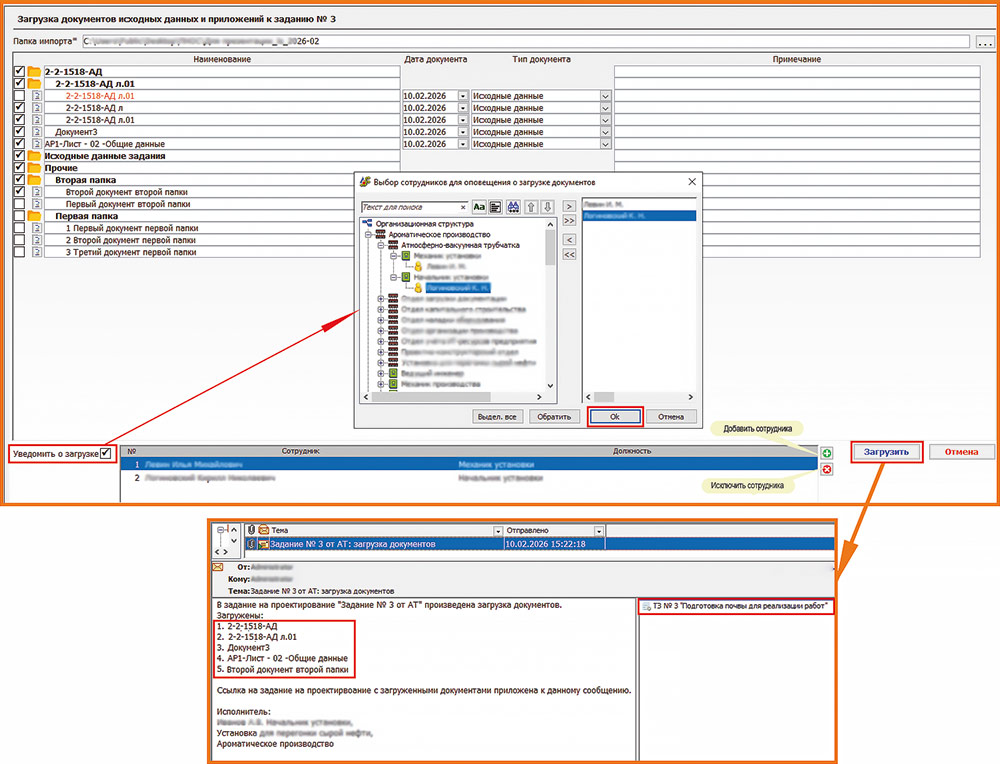
Загрузка документов для задания на проектирование может быть осуществлена как с карточки задания на проектирование, так и с папки задания. После нажатия на кнопку Загрузить документы исходных данных и приложений откроется форма загрузки. Пользователь должен вручную выбрать папку импорта, из которой будут загружены документы (рис. 10).

Рис. 10. Загрузка документов для задания на проектирование
Сотрудники могут получать уведомление о загрузке документов (рис. 11).

Рис. 11. Уведомление сотрудникам о загрузке документов для задания на проектирование
Для получения документов приложений и исходных данных предусмотрена выгрузка документов. Если установить соответствующий флажок, то документы будут распределены по каталогам в том же виде, что и в системе (рис. 12).

Рис. 12. Выгрузка документов в локальный каталог
Задание на проектирование может быть скопировано (рис. 13). Также может быть сформирован печатный бланк задания (рис. 14 и 15).

Рис. 13. Копирование задания на проектирование

Рис. 14. Бланк задания ПКО

Рис. 15. Бланк задания ОКС
Далее необходимо провести согласование задания на проектирование.
Инициирование процесса согласования (рис. 16) может производить только сотрудник, зарегистрировавший задание на проектирование. Согласование допускается только в случаях, если задание имеет статус «Проект» или «Не согласовано».

Рис. 16. Подготовка к согласованию
Согласование задания для ПКО отличается лишь тем, что при подготовке необходимо выбрать и ответственных сотрудников из отдела ПКО, которые будут участвовать в процессе сразу после согласования задания подписантами.
Согласование задания для ОКС аналогично процессу согласования в рамках отдела ПКО.
Задача на согласование задания будет направлена сотруднику в разделе Задания и сообщения -> Согласование заданий на проектирование. В форме задачи (рис. 17) сотрудник может ознакомиться с заданием, прикрепить файлы замечаний и, наконец, принять решение по заданию.

Рис. 17. Согласование задания участником согласования
При выборе решения «На рецензирование» сотрудник отправляет задание на экспертизу назначенным рецензентам (рис. 18). Тем не менее дальнейшее решение о согласовании/несогласовании остается за участником согласования, независимо от заключения рецензентов.

Рис. 18. Отправка задания на рецензирование
В случае необходимости рецензент, которому была направлена задача, может передать ответственность по рецензированию другому сотруднику (рис. 19), который выбирается из справочника. После делегирования полномочий следующий рецензент получает идентичную по форме задачу на рецензирование.

Рис. 19. Делегирование рецензирования задания
Получив заключения рецензентов, инициатор рецензирования может ознакомиться с ними в отчете, расположенном в нижней части формы задачи (рис. 20).

Рис. 20. Отчеты по рецензированию задания на проектирование
Если задание отправляется в подразделение ОКС, то этап утверждения задания в системе проводит либо менеджер ОКС (сотрудник ОКС, который был выбран при регистрации задания), либо инициатор процесса согласования задания.
Если задание отправляется в подразделение ПКО, то этап утверждения задания в системе проводит либо инициатор процесса согласования задания, либо сотрудник ПКО, входящий в группу пользователей «Группа Специалист ПКО (загрузка сканов ТЗ)».
Если задание отправляется в подразделение, обозначенное как «Прочее», то этап утверждения задания в системе проводит либо менеджер отдела, выбранный при инициации задания на согласование, либо инициатор процесса согласования задания.
По итогам согласования задание на проектирование получает статус утвержденного (рис. 21).

Рис. 21. Утвержденное задание на проектирование
Работа с запросами на предоставление технических условий (ТУ)
Сотрудник от ПКО/ОКС в рамках своего подразделения может оформить запрос на предоставление ТУ в службу главного специалиста (рис. 22). В форме регистрации ТУ необходимо указать:
- Главного специалиста.
- Текст запроса.
- Прикрепить необходимые документы.


Рис. 22. Создание запроса на предоставление ТУ
Руководитель инициатора запроса, получив сообщение, может (рис. 23):
- Ознакомиться с прилагаемыми документами. Для этого следует нажать кнопку просмотра документов напротив необходимого документа.
- Изменить главного специалиста, которому направляется запрос на предоставление ТУ.
- Принять решение о согласовании запроса на предоставление ТУ.
- Оставить комментарий.

Рис. 23. Согласование запроса на предоставление ТУ руководителем
Затем руководитель может нажать на кнопку Выполнить. При согласовании запрос направляется на согласование к указанному главному специалисту.
Главный специалист, получив сообщение о запросе ТУ, может (рис. 24):
- Ознакомиться с прилагаемыми документами. Для этого ему нужно нажать на форме задачи кнопку открытия напротив необходимого документа.
- Принять решение о согласовании.
- Если запрос принимается, то указать исполнителей. Для этого нажать кнопку добавления сотрудника и выбрать сотрудников из справочника оргструктуры предприятия. Для каждого исполнителя можно указать плановую дату выполнения.
- Оставить комментарий.

Рис. 24. Согласование запроса на предоставление ТУ главным специалистом
После этого главный специалист может нажать на кнопку Выполнить. При согласовании запрос направляется к исполнителям в работу.
Исполнитель, получив сообщение о запросе ТУ, может (рис. 25):
- Ознакомиться с прилагаемыми документами. Для этого ему требуется нажать кнопку на форме задания напротив необходимого документа.
- Принять решение о выполнении ТУ.
- Оставить комментарий.

Рис. 25. Согласование запроса на предоставление ТУ исполнителем
При решении «Отказаться» запрос направляется обратно к главному специалисту для выбора нового исполнителя.
При возвращении запроса главному специалисту, в случае если было назначено несколько исполнителей, при отказе главный специалист может не назначать нового исполнителя. Для этого необходимо отметить флажком соответствующее поле на экранной форме (рис. 26).

Рис. 26. Выбор отказа от назначения нового исполнителя
Если же исполнитель выбрал решение «Зарегистрировать ТУ», то исполнителю становится доступной кнопка создания ТУ на карточке запроса. Исполнитель должен приступить к разработке ТУ и дальнейшему их согласованию.
Также на карточке запроса на предоставление ТУ можно рассмотреть весь путь согласования, по которому прошел запрос (рис. 27).


Рис. 27. Создание ТУ исполнителем
При необходимости для ТУ могут быть импортированы документы (рис. 28).

Рис. 28. Импорт документов для ТУ
Когда комплект ТУ сформирован, исполнитель ТУ должен нажать кнопку Согласовать на карточке запроса. В появившемся окне отметить ТУ, которые следует отправить на согласование с главным специалистом, и нажать кнопку Выполнить (рис. 29).

Рис. 29. Подготовка к согласованию комплекта ТУ
Главный специалист, получив сообщение о согласовании комплекта ТУ, должен принять решение о согласовании каждого ТУ (рис. 30), при необходимости указав замечания, после чего нажать кнопку Выполнить.

Рис. 30. Согласование комплекта ТУ
В случае если все разрабатываемые исполнителем ТУ были согласованы главным специалистом, исполнитель получает уведомление о завершении согласования.
При согласовании ТУ инициатор запроса на предоставление ТУ получает уведомление о появившихся новых согласованных ТУ.
После выполнения плановой задачи по запросу исполнитель сможет создавать и согласовывать новые ТУ в рамках запроса, но уже без привязки к срокам выполнения.
Историю согласования ТУ любой пользователь может просмотреть, перейдя на вкладку Согласование.
Заключение
В публикации были рассмотрены процессы регистрации и согласования для заданий на проектирование и ТУ.
Другие автоматизированные процессы, реализованные в рамках данного проекта, будут приведены в следующей статье.
Представленные материалы о проекте электронного архива технической документации, реализованном в ООО «ЛУКОЙЛ-Пермнефтеоргсинтез», в очередной раз наглядно подтвердили на практике гибкость и открытость платформы Lotsia PDM PLUS.
Дополнительная информация и материалы конкурсов предыдущих лет [4] доступны на сайте plm-conference.com.
Список литературы:
- Конкурс прикладных решений на основе Lotsia PLM 2025 — новые примеры использования отечественных PLM-технологий // САПР и графика. 2025. № 9. С. 8-16. ISSN 1560-4640.
- Конкурс прикладных решений на основе Lotsia PLM 2023 — практика внедрения российских решений по управлению данными // САПР и графика. 2023. № 11. С. 40-49. ISSN 1560-4640.
- Проект «История внедрения и развития «Электронного Архива Технической Документации» (ИС ЭА ТД) в ООО «ЛУКОЙЛ-Пермнефтеоргсинтез»: Долгосрочное партнерство и технологическое развитие». Материалы конкурса «Опыт применения Lotsia PLM 2025», г.Москва // [Электронный ресурс]: база данных. Режим доступа: https://plm-conference.com/download/2025-pnos/download.
- Материалы конкурсов «Опыт применения Lotsia PLM», г.Москва // [Электронный ресурс]: база данных. Режим доступа: https://plm-conference.com.
По материалам компании «Лоция Софтвэа»
В статье использованы материалы из проекта ООО «ЛУКОЙЛ-Пермнефтеоргсинтез», представленного на конкурс «Опыт применения Lotsia PLM».


